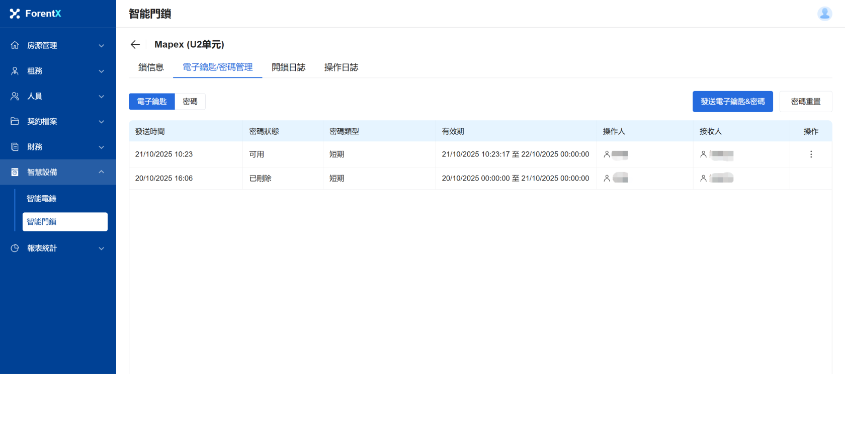
從智慧鎖清單頁面中選擇智慧鎖,然後進入智慧鎖詳細資訊頁面,選擇電子鑰匙/密碼進行發送;
[手機版] 從智慧鎖清單頁面中選擇智慧鎖,進入智慧鎖詳情頁面,選擇電子鑰匙/密碼發送;
No comments to display
No comments to display
No comments to display