步驟一: 請從左側菜單導航至 【財務】—【資金流水】,然後選擇 【收款】分頁。
步驟二: 找到對應賬單,點擊 【操作】—【查看收據】。
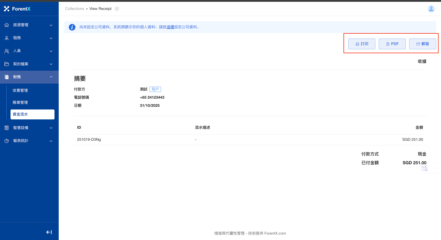
步驟三: 點擊 【PDF】 即可下載到本地。
您也可以根據您的需求,選擇打印或發送至郵箱。
No comments to display
No comments to display
No comments to display