Skip to main content
Forentx
View All
Search
Shelves
Books
Log in
Info
Content
Books
物業管理方幫助中心 (繁體中文)
智能電錶
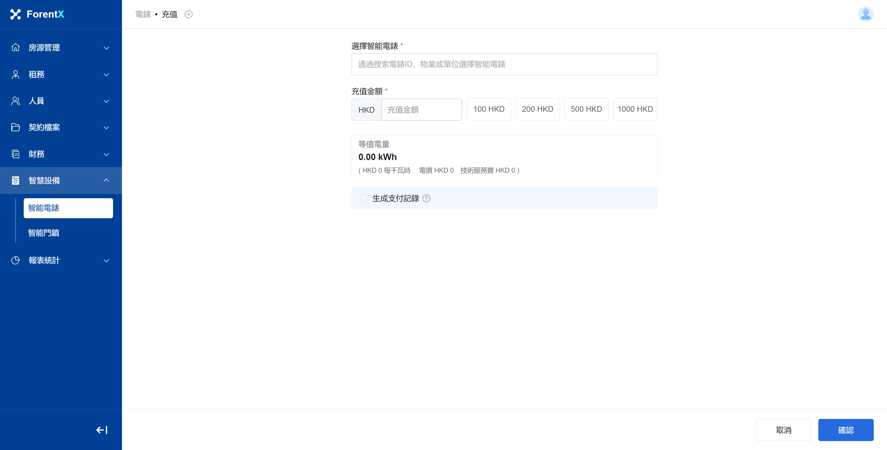
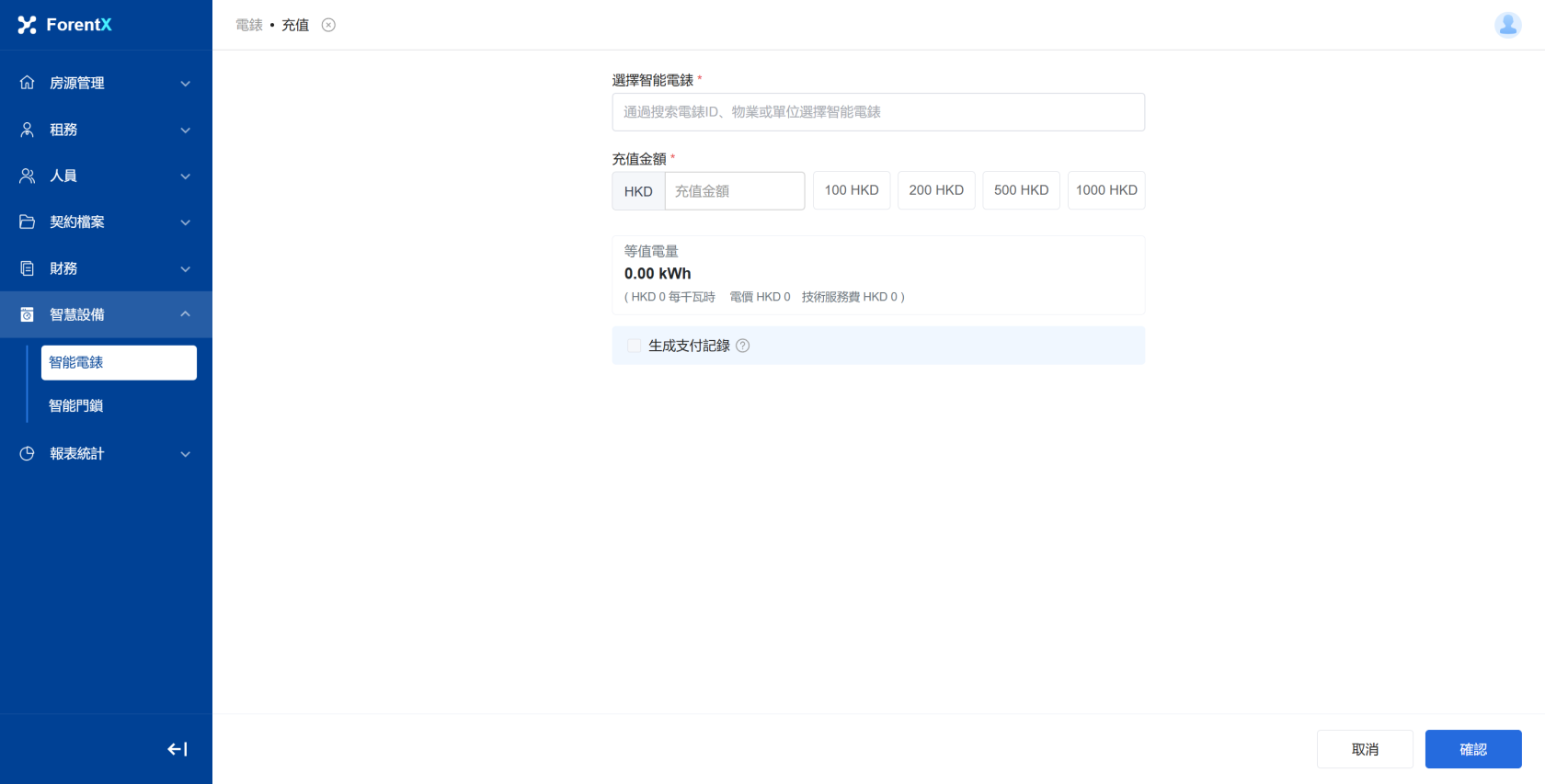
如何為租戶的電錶進行儲值?
如何為租戶的電錶進行儲值?
在電錶清單頁面,點擊【充值】,輸入/選擇要充值的充值金額;
[手機版]
进入电表详情页,点击 【充值】;
Enter section select mode
Previous
如何查看綁定智慧電錶的詳細資訊和歷史記錄?
Next
如何远程控制电表的通电和断电?
0 Comment Threads
0 Archived
No comments to display
No comments to display
Back to top
No comments to display
No comments to display